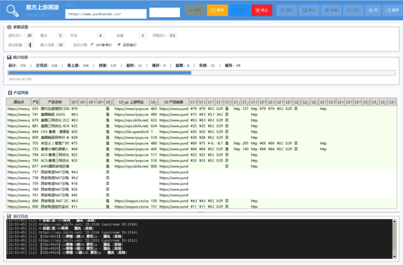
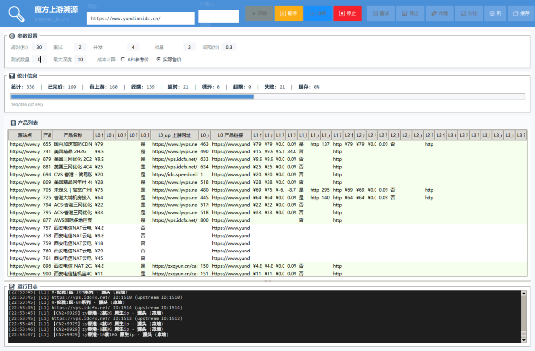
魔方上游抓取软件麦田吧4月20日发布关注私信0823 帮助大伙可以从中间商找到源头 软件展示 本站永久VIP限时特价9.9元开通 魔方上游抓取软件此内容为付费资源,请付费后查看会员专属资源永久会员免费您暂无购买权限,请先开通会员开通会员付费资源已售 49© 版权声明本站所有资源均为互联网收集或用户投稿,仅供研究学习,切勿商用以及违法使用。如若本站内容侵犯了您的权益,请及时联系我们予以删除!THE END工具资源 打赏 分享QQ空间微博QQ好友海报分享复制链接收藏
暂无评论内容